Τι είναι το KeePassXC #
Το KeePassXC είναι μια εφαρμογή που βοηθά να κρατάμε όλους τους κωδικούς μας συγκεντρωμένους σε ένα ασφαλές μέρος. Αντί να χρειάζεται να θυμόμαστε δεκάδες διαφορετικούς κωδικούς για email, τράπεζα, κοινωνικά δίκτυα και άλλες υπηρεσίες, το KeePassXC τους αποθηκεύει σε μια βάση δεδομένων που είναι κλειδωμένη με έναν κύριο κωδικό. Έτσι, αρκεί να θυμόμαστε μόνο έναν κωδικό. Υπάρχουν διαθέσιμες εκδόσεις για Windows, macOS και Linux, ώστε να λειτουργεί σχεδόν σε κάθε υπολογιστή.
Η χρήση του είναι ιδιαίτερα σημαντική, καθώς μας προστατεύει από τον κίνδυνο να χρησιμοποιούμε απλούς ή τους ίδιους κωδικούς σε πολλές σελίδες, κάτι που μπορεί να είναι επικίνδυνο. Το KeePassXC δημιουργεί ισχυρούς κωδικούς και τους κρατάει ασφαλείς με ισχυρή κρυπτογράφηση, δηλαδή κλειδώνει τα δεδομένα ώστε να μην μπορούν να διαβαστούν από τρίτους χωρίς το σωστό κλειδί. Είναι ένας πολύ ασφαλής και απλός τρόπος για να οργανώνουμε και να φυλάσσουμε τους κωδικούς μας.
Η βάση δεδομένων του KeePassXC με τους κωδικούς μπορεί να αποθηκευτεί στο NextCloud ώστε να συγχρονίζεται αυτόματα σε όλες τις συσκευές. Με αυτόν τον τρόπο εξασφαλίζεται ότι οι κωδικοί παραμένουν ασφαλείς κι ενημερωμένοι, ενώ παράλληλα είναι εύκολα προσβάσιμοι από τον χρήστη όπου κι αν βρίσκεται. Οδηγίες εγκατάστασης του NextCloud υπάρχουν στην ιστοσελίδα https://it.auth.gr/manuals/install-nextcloud/.
Εγκατάσταση KeePassXC σε προσωπικό Η/Υ #
Για τη λήψη του KeePassXC για υπολογιστή με λειτουργικό σύστημα Windows 10/11
- Μεταβαίνουμε στην σελίδα keepassxc.org/download/#windows
- Κάνουμε κλικ στην επιλογή See more options
- Κάνουμε Download την έκδοση “Portable ZIP (64-bit, Windows 10 / 11)”

- Μεταβαίνουμε στις Λήψεις, κάνουμε δεξί κλικ στο αρχείο KeePassXC, και κλικ στην εξαγωγή (extract all).

2. Κάνουμε κλικ στο Browse.

3. Επιλέγουμε την τοποθεσία που επιθυμούμε (π.χ. Έγγραφα) να εξαχθούν τα αρχεία και κάνουμε κλικ στο Select Folder.

4. Στη συνέχεια κάνουμε κλικ στο Extract για να γίνει η εξαγωγή των αρχείων.

5. Ανοίγουμε τον φάκελο που δημιουργήθηκε και δημιουργούμε συντόμευση του αρχείου KeePassXC στην επιφάνεια εργασίας.
Σημείωση: Για τη δημιουργία συντόμευσης κάνουμε δεξί κλικ στο αρχείο KeePass > Περισσότερες επιλογές > Αποστολή προς > Επιφάνεια εργασίας (Δημιουργία συντόμευσης).

Εγκατάσταση KeePassXC σε μηχανήματα Κεντρικής Διαχείρισης #
Μεταβαίνουμε στο AUTh Software Repository, αναζητούμε την εφαρμογή KeePassXC και πατάμε Install.

Δημιουργία βάσης δεδομένων #
Η βάση δεδομένων είναι απαραίτητη για την αποθήκευση των κωδικών.
- Ανοίγουμε την εφαρμογή KeePassXC κι επιλέγουμε Create Database ή κάνουμε κλικ στο Database και επιλέγουμε New Database.


2. Δίνουμε ένα όνομα στη βάση δεδομένων και πατάμε Continue.

3. Στο παράθυρο Encryption Settings αφήνουμε τις προεπιλεγμένες ρυθμίσεις και πατάμε “Continue”.

4. Στο παράθυρο Database Credentials εισάγουμε έναν ισχυρό κωδικό πρόσβασης που επιθυμούμε ή δημιουργούμε ένα τυχαίο ισχυρό κωδικό κάνοντας κλικ στο εικονίδιο με το ζάρι.

5. Στο παράθυρο Generate Password, κάνοντας κλικ στο εικονίδιο με το βέλος, παράγονται τυχαίοι κωδικοί με βάση τις επιλογές που έχουμε κάνει ως προς το μήκος και τον τύπο των συμβόλων που θέλουμε να περιέχει ο κωδικός. Έπειτα, πατάμε Apply Password.

6. Ο κωδικός μεταφέρεται αυτόματα στο πεδίο Password και στη συνέχεια πατάμε Done.

7. Στο επόμενο παράθυρο επιλέγουμε τον φάκελο Documents και κάνουμε κλικ στο New Folder.

8. Δίνουμε ένα όνομα στον νέο φάκελο (π.χ. KeePass Database) και κάνουμε κλικ στο Open.

9. Δίνουμε ένα όνομα στο αρχείο (π.χ. Passwords) και κάνουμε κλικ στο Save.

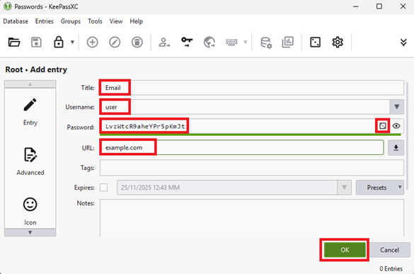
Προσθήκη νέας εγγραφής στη βάση του KeePassXC #
Ακολουθούμε τα παρακάτω βήματα για να προσθέσουμε έναν κωδικό πρόσβασης που χρησιμοποιούμε σε μία ηλεκτρονική υπηρεσία/ιστοσελίδα.
- Επιλέγουμε Entries > New Entry και εμφανίζεται το παράθυρο προσθήκης εγγραφής.

2. Συμπληρώνουμε τον τίτλο (π.χ. το όνομα της σελίδας), το username, το password, και το URL της σελίδας.

Ως προς το password, παρέχεται η δυνατότητα εισαγωγής του ήδη ενεργού password που χρησιμοποιείται στη συγκεκριμένη σελίδα, η δημιουργία νέου password, αλλά και η αυτόματη δημιουργία ισχυρού password μέσω της γεννήτριας τυχαίων password κάνοντας κλικ στο αντίστοιχο εικονίδιο.
3. Κάνουμε κλικ στο OK και η εγγραφή αποθηκεύεται στη βάση δεδομένων.

Άνοιγμα υπάρχουσας βάσης δεδομένων #
Για να δούμε τα περιεχόμενα μιας βάσης δεδομένων κωδικών που έχουμε δημιουργήσει ακολουθούμε τα παρακάτω βήματα.
1. Ανοίγουμε την εφαρμογή KeePassXC και στην αρχική οθόνη επιλέγουμε Open Database ή κάνουμε κλικ στο Database και επιλέγουμε Open Database.


2. Βρίσκουμε το αρχείο που είχαμε δημιουργήσει, το επιλέγουμε και πατάμε Open.

3. Εισάγουμε το Password της βάσης δεδομένων και μετά κάνουμε κλικ στο Unlock.

4. Μετά από επιτυχή εισαγωγή του Password εμφανίζεται η αρχική οθόνη με τις αποθηκευμένες εγγραφές στη βάση δεδομένων.

Βασικές λειτουργίες εγγραφών #
Στην αρχική οθόνη μπορούμε να κάνουμε βασικές λειτουργίες επιλέγοντας την εγγραφή που μας ενδιαφέρει και κάνοντας κλικ στο αντίστοιχο εικονίδιο.

Οι βασικές λειτουργίες με τη σειρά που εμφανίζονται είναι:
- Προσθήκη νέας εγγραφής
- Επεξεργασία επιλεγμένης εγγραφής
- Διαγραφή επιλεγμένης εγγραφής
- Αντιγραφή του username στο πρόχειρο
- Αντιγραφή του password στο πρόχειρο
- Αντιγραφή του URL στο πρόχειρο
Σημείωση: Τα δεδομένα που βρίσκονται στο πρόχειρο διαγράφονται αυτόματα μετά από 10 δευτερόλεπτα για λόγους ασφάλειας.
Συγχρονισμός βάσης με υπηρεσία Cloud #
Προαιρετικά, μπορούμε να συγχρονίσουμε την βάση μας με μια υπηρεσία cloud, όπως το NextCloud. Οδηγίες για την διαδικασία μπορούμε να βρούμε στην ιστοσελίδα Οδηγίες Συχρονισμού
Συμβουλές #
- Χρησιμοποιούμε ισχυρό master password για το KeePassXC
- Κρατάμε αντίγραφα ασφαλείας της βάσης σε ασφαλές μέσο
- Ενημερώνουμε τακτικά την εφαρμογή KeePassXC και Nextcloud για να έχουμε τις τελευταίες ενημερώσεις ασφαλείας